楼主的方法挺好的,我这里也推荐一个 推荐一个 m3u8 网页版提取工具,无需下载...
M3U8 Downloader开发背景HLS (HTTP Live Streaming)是苹果公司实现的基于 HTTP 的流媒体协议,可以实现流媒体的点播和直播播放,主要用于PC和Apple终端的音视频服务。包括一个m3u(8)的索引文件、TS媒体分片文件和key加密串文件。什么...
还有 1 人发表了评论 加入6881人围观M3U8 Downloader开发背景HLS (HTTP Live Streaming)是苹果公司实现的基于 HTTP 的流媒体协议,可以实现流媒体的点播和直播播放,主要用于PC和Apple终端的音视频服务。包括一个m3u(8)的索引文件、TS媒体分片文件和key加密串文件。什么...
还有 1 人发表了评论 加入6881人围观
1.重启 CentOS 7 操作系统,在出现开机界面时按下向上或者向下方向键,以便开机界面停留下。然后选择第一行,按字母 e 进行编辑
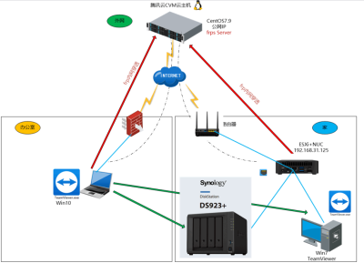
单台ESXi 管理如何克隆虚拟机。
@echo off
Netdom join %computername% /Domain:ess.com /ou:ou=服务器组,dc=ess,dc=com /UserD:administrator /PasswordD:a1!/REBoot:5
ps: 需要在xp\2003\上安装support tools;
将以上内容修改后,保存为.bat在客户端上执行即可
自动安装Windows XP
一、全自动安装软件──安装管理器Setupmgr.exe
这个好东东位于Windows XP安装光盘的“\support\tools\deploy.cab”压缩包中,我们只需要进入“\support\tools”文件夹把“deploy.cab”中的文件解压出来即可。
二、创建Windows XP自动应答文件
双击刚才解压得到的文件“Setupmgr.exe”会出现一个名为“Windows 安装管理器向导”的窗口,单击下一步,并选择“创建新的应答文件→Windows无人参予安装→Windows XP Professional(请选择相应的版本)→全自动安装→否,这个应答文件将用来从CD安装(最好选此项)→我接受许可协议(必须接受)”,接下来才是“Windows 安装管理器”的正式界面(见图),在左边我们可以看到已经展开的三大项设置分别是“常规设置”、“网络设置”和“高级设置”,并且会要求你输入姓名、单位、产品密钥、计算机名、管理员密码等等信息,如果不输入上述信息,则无法继续下去。输入正确后再为目标计算机选择显示设置、时区设置、网络组件、工作组或域、区域设置和语言、浏览器和shell设置、安装文件夹位置等选项。当以上所有步骤完成后,会弹出一个对话框让你输入应答文件的保存位置和文件名(当然也可以默认为“unattend.txt”),点击确定后系统会自动生成应答文件和一个批处理文件“unattend.bat”。
RIS(
AD
在上一篇文章中,我们谈到了使用“登录到”限制用户多点并发登录,同时也看到了使用“登录到”限制用户多点并发登录的缺点。
在需要给大量客户端部署软件时,使用组策略的软件分发功能还是很有效率的。比如前面文章中谈到的部署
ESXI ovf部署虚拟机时,提示缺少所需的磁盘镜像
在使用 ESXI 使用导入的模板镜像部署虚机机时,最后一步会提示缺少所需的磁盘镜像
解决方法 :
导出的时候把CD-ROM 在虚拟机的编辑设置 里面删除掉
然后,编辑OVF 文件,把里面带有xxx.nvram 的所在行删除。保存
再导入操作就不会提示: 缺少所需的磁盘镜像